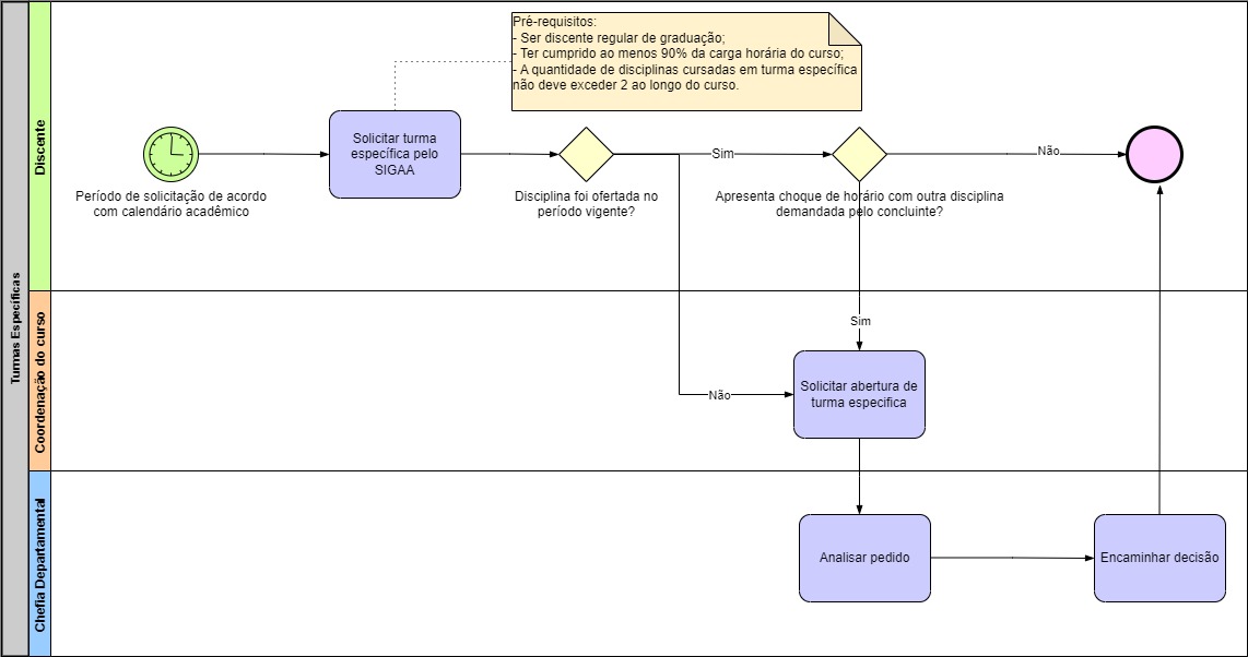
Turmas Específicas
A turma específica é a turma de uma disciplina solicitada pelo discente à Coordenação do Curso, através do SIGAA e de acordo com o Calendário Acadêmico, no caso do requerente ter possibilidade de conclusão no período corrente [Art. 60]. A abertura de turma específica é restrita aos períodos letivos regulares, não se aplicando aos períodos letivos de férias [Art. 60 §1º]. Só poderá ser aberta uma única turma específica do mesmo componente curricular, ou de qualquer um dos seus equivalentes, por período letivo [Art. 60 §2º].
A Coordenação avalia as necessidades de turma específica durante o planejamento do horário de cada período e informa os discentes para que solicitem tais turmas pelo SIGAA no prazo definido pelo calendário acadêmico.

