Cancelamento da Matrícula e do Vínculo
por Adson
—
publicado
22/11/2022 15h37,
última modificação
22/11/2022 15h40
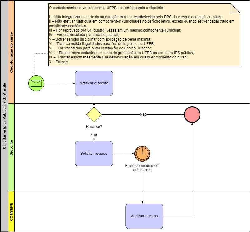
Cancelamento de matrícula é a desvinculação do discente do componente curricular em que se encontra matriculado [Art. 172]. O cancelamento da matrícula em componente curricular será permitido nos seguintes casos [Art. 172 Parágrafo Único]:
I – Concessão de aproveitamento ou dispensa do componente curricular;
II – Cancelamento do componente curricular pela chefia departamental;
III – Mobilidade acadêmica estudantil;
IV – Durante o período de matrícula e rematrícula.

